Перейти к содержанию

Добавление SPICE-модели к библиотечному компоненту

К библиотечному компоненту могут быть добавлены:

  • Внутренние модели симулятора соответствующего типа;
  • SPICE-модели путем загрузки сторонних файлов.

Для добавления внутренней SPICE-модели симулятора:
1. Откройте редактор компонента, см. Рис. 1.

Рис. 1 Редактор компонента
Рис. 1 Редактор компонента
  1. Перейдите на вкладку «Моделирование», обозначенную кнопкой    для добавления SPICE-модели, см. Рис. 2.
Рис. 2 Переход на вкладку «Моделирование»
Рис. 2 Переход на вкладку «Моделирование»
  1. Нажмите «Добавить SPICE-модель», см. Рис. 3.
Рис. 3 Переход к добавлению SPICE-модели
Рис. 3 Переход к добавлению SPICE-модели
  1. Выберите категорию модели из выпадающего списка «Категория», см. Рис. 4.
Рис. 4 Выбор категории модели
Рис. 4 Выбор категории модели
  1. Из выпадающего списка «Тип модели» выберите соответствующий тип модели, см. Рис. 5.
Рис. 5 Выбор типа модели
Рис. 5 Выбор типа модели

В полях «SPICE шаблон» и «Текст модели» будут отображены шаблон и текст модели выбранной системной библиотечной SPICE-модели (при наличии), см. Рис. 6.

Рис. 6 Заполнение SPICE-шаблона и текста модели
Рис. 6 Заполнение SPICE-шаблона и текста модели

Поле «SPICE шаблон» предназначено для ознакомления со SPICE-шаблоном модели, помогает корректно сопоставить местозаполнители (начинающиеся с символа «@») выводов модели при их неоднозначном именовании.
Поле «Текст модели» позволяет просмотреть текст модели, дает возможность идентификации модели по её тексту, что важно в случае существования моделей с одинаковыми названиями, но разным содержанием.

Примечание! Если нетлист добавляемой модели является подсхемой (.subckt), следует выбрать тип «Блок». При выборе типа «Блок» доступен ручной ввод текста модели.

  1. При наличии параметров и необходимости их назначения укажите нужные значения в таблице «Параметры модели», см. Рис. 7.
Рис. 7 Назначение параметров модели
Рис. 7 Назначение параметров модели
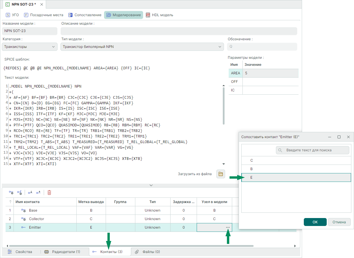
  1. Перейдите на вкладку «Контакты» и сопоставьте контакты УГО с выводами SPICE-модели, см. Рис. 8.
Рис. 8 Сопоставление контактов УГО с выводами SPICE-модели
Рис. 8 Сопоставление контактов УГО с выводами SPICE-модели
  1. Выполните проверку компонента, см. Рис. 9.
Рис. 9 Запуск проверки компонента
Рис. 9 Запуск проверки компонента

Компонент может использоваться в моделировании, если проверка прошла успешно.

Для добавления SPICE-модели путем загрузки стороннего файла:
1. Откройте редактор компонента.
2. Перейдите на вкладку «Моделирование», обозначенную кнопкой    для добавления SPICE-модели и нажмите «Добавить SPICE-модель».
3. В форме  «Тип модели» выберите соответствующий тип загружаемой модели.
4. Нажмите «Загрузить из файла», см. Рис. 10.

Рис. 10 Переход к загрузке файла SPICE-модели
Рис. 10 Переход к загрузке файла SPICE-модели
  1. В окне проводника выберите и откройте нужный файл SPICE-модели, см. Рис. 11.
Рис. 11 Выбор файла SPICE-модели
Рис. 11 Выбор файла SPICE-модели

Примечание! По умолчанию для загрузки файлов моделей производится фильтрация файлов с расширениями .lib и .txt. Для загрузки файлов моделей с другими расширениями введите в окне проводника в поле «Имя файла» символ «*» и нажмите «Enter», для выбора станут доступны все файлы выбранной директории, см. Рис. 12.

Рис. 12 Отображение файлов директории
Рис. 12 Отображение файлов директории
  1. В поле «Текст модели» будет отображено текстовое описание модели из выбранного файла. В разделе «SPICE шаблон» удостоверьтесь, что программа корректно «прочитала» модель и сгенерировала шаблон, см. Рис. 13.
Рис. 13 Отображение текста и шаблона модели
Рис. 13 Отображение текста и шаблона модели

В случае, если файл содержит ошибки, не содержит описание модели известного типа или вовсе не является файлом SPICE-модели, будет получено уведомление об отказе загрузки описания модели из файла, см. Рис. 14.

Рис. 14 Ошибка загрузки модели
Рис. 14 Ошибка загрузки модели
  1. При наличии параметров и необходимости их назначения укажите нужные значения в таблице «Параметры модели».
  2. Сопоставьте контакты УГО с выводами SPICE-модели на вкладке «Контакты».
  3. Выполните проверку компонента.

Пример! .SUBCKT NOJA106K006R 1 9 Lesl 1 2 1.800000e-009 Rels 1 2 10 Rp 2 9 5.500000e+006 Dp 9 2 DFWD R1 2 3 RMOD1 2.360461e+000 C1 2 3 CMOD1 1.982308e-004 R2 3 4 RMOD2 5.325634e-001 C2 4 9 CMOD2 3.237240e-007 R3 4 5 RMOD3 2.540084e-001 C3 5 9 CMOD3 6.474480e-007 R4 5 6 RMOD4 1.900901e-001 C4 6 9 CMOD4 1.294896e-006 R5 6 7 RMOD5 6.680512e-001 C5 7 9 CMOD5 2.589792e-006 R6 7 8 RMOD6 2.715751e+000 C6 8 9 CMOD6 5.179584e-006 .MODEL CMOD1 CAP (C=1 T_MEASURED=25 TC1=-7.923511E-003 TC2=1.357800E-005 VC1=0 + VC2=0) .MODEL CMOD2 CAP (C=1 T_MEASURED=25 TC1=1.194409E-003 TC2=1.821000E-006 VC1=0 + VC2=0) .MODEL CMOD3 CAP (C=1 T_MEASURED=25 TC1=1.194409E-003 TC2=1.821000E-006 VC1=0 + VC2=0) .MODEL CMOD4 CAP (C=1 T_MEASURED=25 TC1=1.194409E-003 TC2=1.821000E-006 VC1=0 + VC2=0) .MODEL CMOD5 CAP (C=1 T_MEASURED=25 TC1=1.194409E-003 TC2=1.821000E-006 VC1=0 + VC2=0) .MODEL CMOD6 CAP (C=1 T_MEASURED=25 TC1=1.194409E-003 TC2=1.821000E-006 VC1=0 + VC2=0) .MODEL RMOD1 RES (NM=1 R=1 T_MEASURED=25 TC1=1.236389E-002 TC2=1.826170E-004 + TCE=0) .MODEL RMOD2 RES (NM=1 R=1 T_MEASURED=25 TC1=-7.418439E-003 TC2=3.494900E-005 + TCE=0) .MODEL RMOD3 RES (NM=1 R=1 T_MEASURED=25 TC1=-5.554650E-003 TC2=9.656000E-006 + TCE=0) .MODEL RMOD4 RES (NM=1 R=1 T_MEASURED=25 TC1=-5.554650E-003 TC2=9.656000E-006 + TCE=0) .MODEL RMOD5 RES (NM=1 R=1 T_MEASURED=25 TC1=-5.554650E-003 TC2=9.656000E-006 + TCE=0) .MODEL RMOD6 RES (NM=1 R=1 T_MEASURED=25 TC1=-5.554650E-003 TC2=9.656000E-006 + TCE=0) .MODEL DFWD D (LEVEL=2 AF=1 BV=0 CJO=0 EG=0.1 FC=500m IBV=100p IBVL=0 IKF=0 + IS=8E-7 ISR=0 KF=0 M=500m N=2.5 NBV=1 NBVL=1 NR=2 RL=0 RS=0.1 TBV1=0 TBV2=0 + TIKF=0 TRS1=0 TRS2=0 TT=0 VJ=1 XTI=0) .ENDSДля схемы модели конденсатора шаблон будет выглядеть следующим образом: {REFDES} @1 @2 NOJA106K006R.Подробнее о нетлистах моделей см. Модели электронных компонентов. SPICE-формат.