Перейти к содержанию

Компилированный шаблон

После назначения SPICE-модели компоненту, расположенному на схеме, или применения библиотечного компонента с назначенной SPICE-моделью для наглядного отображения вхождения компонента в нетлист электрической цепи будет создан компилированный SPICE-шаблон.
Компилированный шаблон представляет собой SPICE-шаблон модели с выполненными подстановками обозначения компонента, имен узлов, имени модели-прототипа и параметров экземпляра модели.
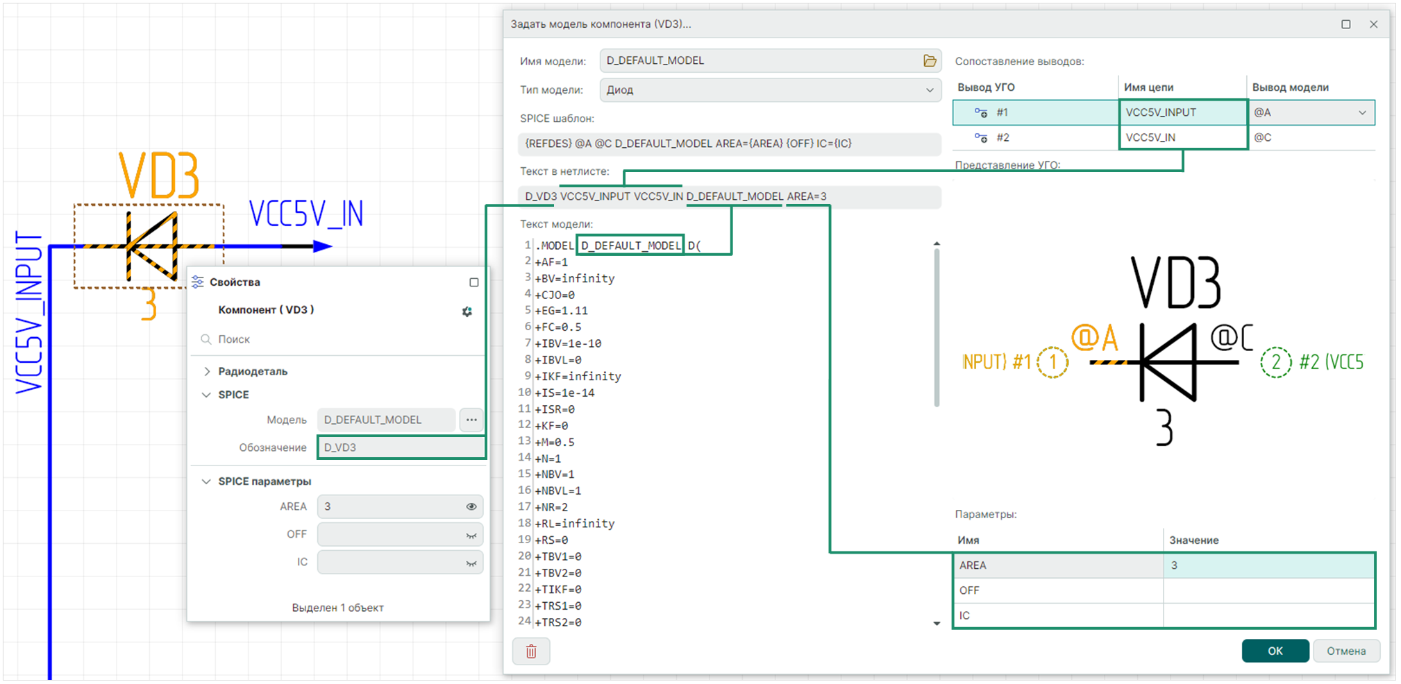
Просмотр компилированного шаблона доступен в поле «Текст в нетлисте» в окне «Задать модель компонента», см. Рис. 1.

Рис. 1 SPICE-шаблон и компилированный шаблон
Рис. 1 SPICE-шаблон и компилированный шаблон

Компилированный шаблон обычно формируется из следующих атрибутов (Рис. 2):

  • Внутренний параметр REFDES приобретает значение индивидуального обозначения компонента на схеме;
  • Местозаполнители для имён узлов, начинающиеся с символа «@», заполняются именами цепей, подключенных к компоненту;
  • Имя модели-прототипа, описываемого в строках .model и .subckt;
  • Параметры экземпляра модели приобретают установленные значения.

Рис. 2 Шаблон вхождения экземпляра модели в нетлист
Рис. 2 Шаблон вхождения экземпляра модели в нетлист

Примечание! При раскрытии шаблона и подстановке имён узлов узел электрической цепи с именем «GND» на схеме транслируется в нетлист как узел с обозначением «0». Сопоставление «GND» → «0» является системно-запрограммированной функцией.