Перейти к содержанию

Навигация по секциям

На электрической схеме проекта существует возможность перехода по секциям многосекционных компонентов, что особенно важно при разнесении секций по листам многолистовой схемы или использовании листов больших форматов.
Для перехода к следующей или предыдущей секции:
1. Выберите секцию многосекционного компонента;
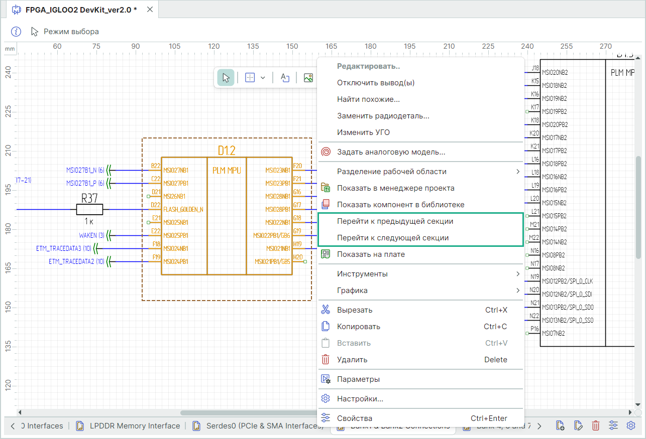
2. Из контекстного меню выберите команду «Перейти к следующей секции» или «Перейти к предыдущей секции», см. Рис. 1.

Рис. 1 Переход к следующей/предыдущей секции
Рис. 1 Переход к следующей/предыдущей секции

В результате выполнения операции секция со следующим/предыдущим по порядку позиционным обозначением выбирается и позиционируется в центре окна, масштаб окна редактора при этом не изменяется.
Механизм перехода настроен в циклическом порядке, т.е. после перехода по всем размещенным следующим/предыдущим секциям будет осуществлен переход к первоначальной секции.

Примечание! Для выполнения команд перехода к следующей/предыдущей секции может быть назначена горячая клавиша, подробнее см. Руководство пользователя Интерфейс и общие механизмы системы.