Перейти к содержанию

Построение фанаутов

Система Delta Design предоставляет несколько вариантов для выбора компонентов и/или их выводов для построения фанаутов:

  • Выбор отдельных выводов одного или нескольких компонентов;
  • Выбор нескольких компонентов, для выводов которых будут построены фанауты.

Примечание! Если перед запуском окна «Настройки фанаутов» не были выбраны компоненты или выводы, то выбор для построения осуществляется среди всех размещенных на плате компонентов.

Чтобы построить фанауты для выбранных компонентов и/или выводов:
1. Выберите компоненты и/или выводы, для которых необходимо построить фанауты. Подробнее о выборе объектов см. раздел Объекты на плате.
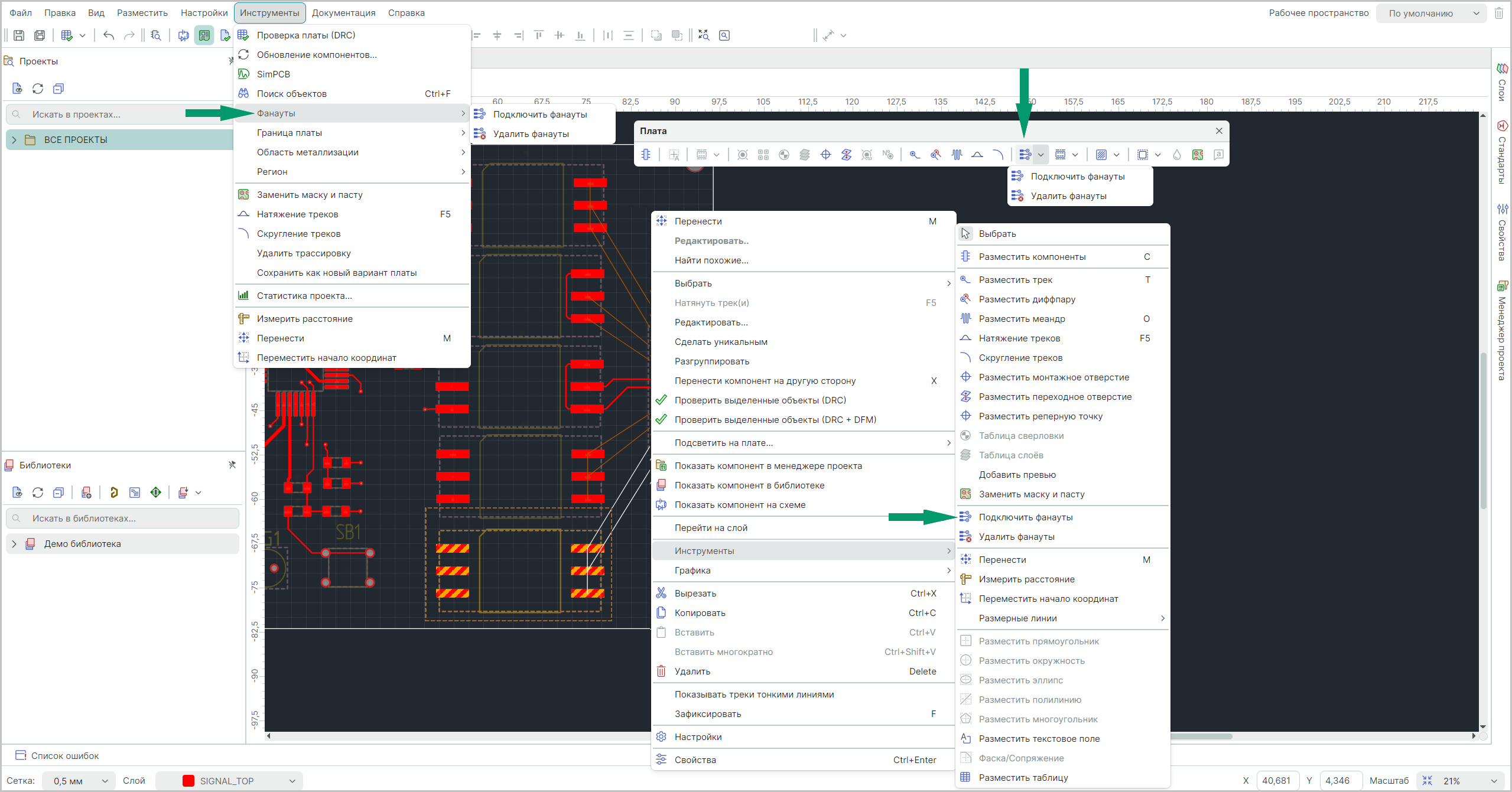
2. Вызовите контекстное меню и выберите пункт «Инструменты» → «Подключить фанауты». Аналогичный результат можно получить, воспользовавшись символом  «Подключить фанауты», расположенным на панели инструментов «Плата», или вызвать данную функцию в разделе «Инструменты» главного меню, см. Рис. 1.

Рис. 1 Вызов инструмента «Подключить фанауты»
Рис. 1 Вызов инструмента «Подключить фанауты»
  1. Задайте нужные параметры построения фанаутов в окне «Настройки фанаутов» и нажмите кнопку «Создать», см. Рис. 2. Подробное описание настроек построения фанаутов приведено в разделе Настройки построения фанаутов для разных типов ПМ.
Рис. 2 Окно «Настройки фанаутов»
Рис. 2 Окно «Настройки фанаутов»
  1. Дождитесь окончания процесса построения фанаутов. Отчет о результатах выполненных построений доступен в панели «Журналы».

Важно! Если для построения фануатов были выбраны некорректные объекты, например, компоненты сквозного монтажа, то построение фанаутов будет осуществлено для всех компонентов платы, соответствующих настройкам, заданным в окне «Настройки фанаутов».