Перейти к содержанию

Создание проекта платы Delta Design

Использование функциональных возможностей аналогового моделирования SimOne возможно в рамках создания проекта платы в системе Delta Design, однако имеется ряд ограничений.
Для этого необходимо создать проект Delta Design любым способом, см. Рис. 1:

  • главное меню «Файл» → «Создать» → «Проект платы»;
  • контекстное меню, вызванное для любой папки в панели «Проекты» → «Создать проект платы…».

Рис. 1 Создание проекта платы
Рис. 1 Создание проекта платы

Подробнее о работе с проектами Delta Design см. Руководство пользователя Проекты.

Примечание! Создавая проект платы Delta Design, после составления схемы у пользователя есть возможность при необходимости создать плату проекта.

Библиотечные компоненты SimOne дополнены SPICE-моделями, наличие которых предопределяет возможность моделирования схемы с их использованием.
Контакты УГО библиотечных компонентов сопоставлены с выводами SPICE-модели компонента, следовательно, при создании нового компонента, после создания УГО и соответствующей ему SPICE-модели необходимо провести сопоставление контактов и выводов.
В системе Delta Design допустимо размещение библиотечных компонентов SimOne на схеме проекта, однако для использования данных компонентов при разводке платы некоторые компоненты необходимо будет "привязать" или к существующему посадочному месту, или создать новое посадочное место для размещенного библиотечного компонента SimOne. Подробнее см. Руководство пользователя Радиоэлектронные компоненты.

Примечание! На схеме, предназначенной для моделирования, могут быть специальные компоненты, например, источники тока или напряжения, но они не размещаются на плате и, следовательно, не имеют посадочных мест.

При создании проекта моделирования можно использовать как библиотечные компоненты SimOne, так и задействовать компоненты библиотек Delta Design.
Для корректного использования библиотечных компонентов Delta Design необходимо добавить SPICE-модель внутри компонента или назначить SPICE-модель компоненту, уже расположенному на схеме.

Примечание! Для библиотечных компонентов Delta Design (резистор, конденсатор и индуктивность) параметры могут быть указаны как в поле «Радиодеталь» → «Номинал», так и «SPICE параметры» → «VALUE» панели «Свойства». В этом случае при выполнении расчетов будет использовано значение, заданное в поле «Номинал». Это обеспечивает автоматическое применение соответствующих параметров в расчетах симулятора при смене радиодетали.У компонентов-примитивов не определены какие-либо радиодетали с заданным значением в поле «Номинал». Это позволяет пользователю менять вручную значение параметра «VALUE», без очистки значения поля «Номинал».

Добавление SPICE-модели к библиотечному компоненту
1. Откройте редактор компонента, см. Рис. 2.

Рис. 2 Редактор компонента
Рис. 2 Редактор компонента
  1. Перейдите на вкладку «Моделирование», обозначенную кнопкой    для добавления SPICE-модели, см. Рис. 3.
Рис. 3 Переход к созданию SPICE-модели
Рис. 3 Переход к созданию SPICE-модели
  1. В открывшемся окне нажмите «Добавить SPICE-модель», см. Рис. 4.
Рис. 4 Добавление SPICE-модели
Рис. 4 Добавление SPICE-модели
  1. В форме из выпадающего списка «Тип модели» выберите тип модели, см. Рис. 5.
Рис. 5 Выбор типа модели
Рис. 5 Выбор типа модели

Примечание! Если нетлист добавляемой модели является подсхемой (.subckt), следует выбрать тип «Блок».

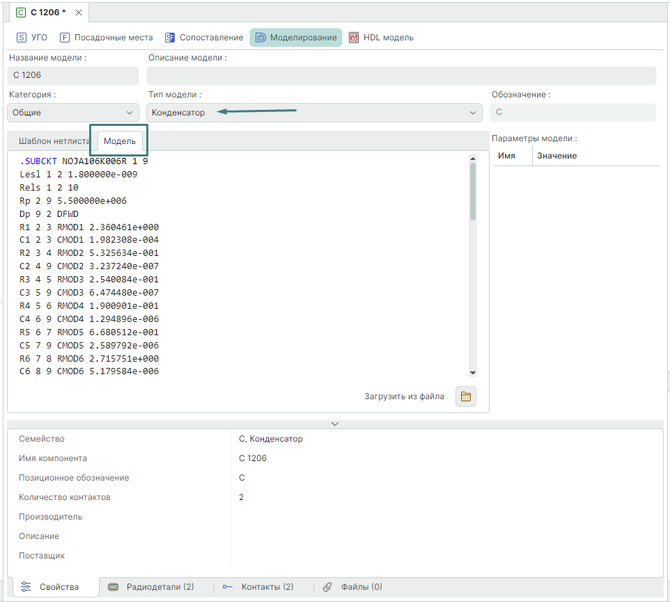
  1. Введите нетлист (список цепей) модели в текстовом окне вкладки «Модель», см. Рис. 6.

Пример! .SUBCKT NOJA106K006R 1 9 Lesl 1 2 1.800000e-009 Rels 1 2 10 Rp 2 9 5.500000e+006 Dp 9 2 DFWD R1 2 3 RMOD1 2.360461e+000 C1 2 3 CMOD1 1.982308e-004 R2 3 4 RMOD2 5.325634e-001 C2 4 9 CMOD2 3.237240e-007 R3 4 5 RMOD3 2.540084e-001 C3 5 9 CMOD3 6.474480e-007 R4 5 6 RMOD4 1.900901e-001 C4 6 9 CMOD4 1.294896e-006 R5 6 7 RMOD5 6.680512e-001 C5 7 9 CMOD5 2.589792e-006 R6 7 8 RMOD6 2.715751e+000 C6 8 9 CMOD6 5.179584e-006 .MODEL CMOD1 CAP (C=1 T_MEASURED=25 TC1=-7.923511E-003 TC2=1.357800E-005 VC1=0 + VC2=0) .MODEL CMOD2 CAP (C=1 T_MEASURED=25 TC1=1.194409E-003 TC2=1.821000E-006 VC1=0 + VC2=0) .MODEL CMOD3 CAP (C=1 T_MEASURED=25 TC1=1.194409E-003 TC2=1.821000E-006 VC1=0 + VC2=0) .MODEL CMOD4 CAP (C=1 T_MEASURED=25 TC1=1.194409E-003 TC2=1.821000E-006 VC1=0 + VC2=0) .MODEL CMOD5 CAP (C=1 T_MEASURED=25 TC1=1.194409E-003 TC2=1.821000E-006 VC1=0 + VC2=0) .MODEL CMOD6 CAP (C=1 T_MEASURED=25 TC1=1.194409E-003 TC2=1.821000E-006 VC1=0 + VC2=0) .MODEL RMOD1 RES (NM=1 R=1 T_MEASURED=25 TC1=1.236389E-002 TC2=1.826170E-004 + TCE=0) .MODEL RMOD2 RES (NM=1 R=1 T_MEASURED=25 TC1=-7.418439E-003 TC2=3.494900E-005 + TCE=0) .MODEL RMOD3 RES (NM=1 R=1 T_MEASURED=25 TC1=-5.554650E-003 TC2=9.656000E-006 + TCE=0) .MODEL RMOD4 RES (NM=1 R=1 T_MEASURED=25 TC1=-5.554650E-003 TC2=9.656000E-006 + TCE=0) .MODEL RMOD5 RES (NM=1 R=1 T_MEASURED=25 TC1=-5.554650E-003 TC2=9.656000E-006 + TCE=0) .MODEL RMOD6 RES (NM=1 R=1 T_MEASURED=25 TC1=-5.554650E-003 TC2=9.656000E-006 + TCE=0) .MODEL DFWD D (LEVEL=2 AF=1 BV=0 CJO=0 EG=0.1 FC=500m IBV=100p IBVL=0 IKF=0 + IS=8E-7 ISR=0 KF=0 M=500m N=2.5 NBV=1 NBVL=1 NR=2 RL=0 RS=0.1 TBV1=0 TBV2=0 + TIKF=0 TRS1=0 TRS2=0 TT=0 VJ=1 XTI=0) .ENDS

Рис. 6 Ввод примера списка цепей модели в текстовом окне вкладки «Модель»
Рис. 6 Ввод примера списка цепей модели в текстовом окне вкладки «Модель»

Подробнее о нетлистах моделей см. Модели электронных компонентов. SPICE-формат.
1. Перейдите на вкладку «Шаблон нетлиста» и удостоверьтесь, что программа корректно «прочитала» модель и сгенерировала шаблон.

Пример! Для схемы модели конденсатора шаблон будет выглядеть следующим образом: {REFDES} @1 @2 NOJA106K006R.

  1. Перейдите на вкладку «Контакты» и сопоставьте контакты УГО с выводами SPICE-модели, см. Рис. 7.
Рис. 7 Сопоставление контактов УГО с выводами SPICE-модели
Рис. 7 Сопоставление контактов УГО с выводами SPICE-модели
  1. Выполните проверку компонента, см. Рис. 8.
Рис. 8 Запуск проверки компонента
Рис. 8 Запуск проверки компонента

Компонент может использоваться в моделировании, если проверка прошла успешно.
Назначение SPICE-модели компоненту, расположенному на схеме:
1. Выделите компонент на схеме и в поле «Свойства» →  «SPICE» →  «Модель» нажмите символ «...» , см. Рис. 9.

Рис. 9 Добавление SPICE-модели
Рис. 9 Добавление SPICE-модели
  1. Для добавления SPICE-модели к компоненту активируется окно «Задать модель компонента».
    2.1. Для добавления модели из стороннего файла .lib в поле «Имя модели» нажмите символ «...» , см. Рис. 10.
Рис. 10 Выбор имени модели в окне «Задать модель компонента»
Рис. 10 Выбор имени модели в окне «Задать модель компонента»

В окне проводника выберите и откройте нужный файл SPICE-модели с расширением *.lib, см. Рис. 11.

Рис. 11 Выбор файла SPICE-модели
Рис. 11 Выбор файла SPICE-модели

2.2. Для добавления модели из внутренней библиотеки SPICE-моделей в поле «Тип модели» выберите из выпадающего списка тип модели, см. Рис. 12.

Рис. 12 Выбор типа модели в окне «Задать модель компонента»
Рис. 12 Выбор типа модели в окне «Задать модель компонента»
  1. Сопоставить выводы в поле «Вывод модели» из таблицы «Сопоставление выводов», выбрав из выпадающего списка соответствующий вывод модели для каждого вывода УГО, см. Рис. 13.
Рис. 13 Сопоставление выводов в окне «Задать модель компонента»
Рис. 13 Сопоставление выводов в окне «Задать модель компонента»
  1. В поле «Текст модели» отображено текстовое описание модели из выбранного файла или в поле «SPICE шаблон» отображен шаблон выбранной системной библиотечной SPICE-модели.

Примечание! При наличии параметров и необходимости их назначения укажите нужные значения в таблице «Параметры», см. Рис. 14.

Рис. 14 Назначение параметров модели
Рис. 14 Назначение параметров модели
  1. Нажмите «ОК» для сохранения настроек и закрытия окна «Задать модель компонента».
  2. В поле «Свойства» →  «SPICE» →  «Модель» отображается информация по SPICE-модели для текущего компонента, см.  Рис. 15.
Рис. 15 Назначенная SPICE-модель у компонента
Рис. 15 Назначенная SPICE-модель у компонента